Her siber güvenlik konferansında gerçekleştirdiğim sunumumdan sonra olduğu gibi yine geleneği bozmayarak, 2014 yılında IstSec ve geçtiğimiz Eylül ayında Hacktrick siber güvenlik konferanslarında gerçekleştirdiğim donanım yazılımı (bellenim / firmware) analizi sunumumdan sonra sunuma katılamayanlar için sunumu özetleyen bir blog yazısı yazmaya karar verdim.
Nesnelerin İnterneti (IoT) dediğimiz kavram hayatımıza girdi gireli, evimizde internete bağlanan birçok cihaz olduğunu görebiliyoruz. Bunlar arasında uydu alıcıları, ip kameraları, cep telefonlarını, raspberry pi gibi mini bilgisayarları en çok rastlanan nesneler arasında sayabiliriz. Hacktrick sunumunda, evinde 7/24 çalışan Raspberry Pi, Beagle Bone gibi mini bilgisayarı olanlar el kaldırsın dediğimde, havaya kalkan ellerin sayısının beklediğimden fazla olduğunu söyleyebilirim. Durum böyle olunca da IoTler, akıllı cihazlar ve benzerleri, hayatımıza getirdikleri kolaylıkların yanında güvenlik risklerini de beraberinde getiriyorlar dersek pek yanılmayız.
Aslında evlerimize soktuğumuz cihazlar akıllandıkça, casus olma potansiyeline de sahip olmaya başladılar. Hareketle kontrol edilen kameralı, akıllı televizyonunuz hacklendiğinde, başınıza gelebilecekleri bir düşünün, sevimsiz öyle değil mi ? :) Aslında haberlere baktığımızda bu söylediklerimin çok da uzak bir ihtimal olmadığını görüyoruz. Ağustos ayında Samsung’un akıllı buzdolabının hacklenerek Gmail kullanıcı adı ve şifre bilgilerinin çalınabildiği ortaya çıktı.
Bu tür cihazların hacklenebilmesi, modern işletim sistemlerine (Windows, Linux vs.) kıyasla daha kolay oluyor çünkü bu cihazlar çoğunlukla düşük donanımlarla çalışıyorlar. Düşük donanım dediğimizde de, ram, işlemci ve işletim sistemi açısından zayıf/kısıtlı olan bu cihazlar üzerinde örneğin Address Space Layout Randomization (ASLR), data execution prevention (DEP) gibi istismarı engelleyici kontroller bulunamayabiliyor. Donanım yazılımı geliştiricileri, modern işletim sistemi geliştiricileri gibi güvenliğe ön planda tutmadıkları için de çoğunlukla cihazlar üzerinde yer alan konfigürasyonlar örneğin modemlerde olduğu gibi zayıf ve istismara açık olabiliyor.
Bu cihazların güvenliği istenilen seviyelerde olmadığı sürece, güvenlik uzmanları ve son kullanıcılar olarak, ev ağımızda yer alan bu cihazların donanım yazılımlarını analiz ederek güvenlik zafiyetlerini tespit etmek, hem merakımızı gidermek için hem de bu cihazları güvenli bir şekilde kullanmak isteyen bizler için bir gereksinim haline gelebiliyor.
Örneğin elimizde internet servis sağlayıcısı tarafından bize kampanya dahilinde hediye edilmiş bir modem var ve bu modeme yönetici arayüzünden bağlanıp, modem üzerinde tanımlı kullanıcılar görüntülemek istiyoruz. Neden bunu istiyoruz çünkü modemler üzerinde kimi zaman varsayılan yönetici yetkisine sahip hesaplar olabiliyor veya internet servis sağlayıcısı uzaktan destek amacıyla kolay tahmin edilebilir parolaya sahip kullanıcı hesaplarını modemlere tanımlayabiliyorlar. Varsayılan hesaplar dışında modemin yönetici arayüzüne giriş yaptığımızda göremediğimiz ancak ilgili sayfayı direk çağırdığımızda ulaşabileceğimiz ve modem üzerindeki özel ayarları (TR-069 yönetim protokolü ayarları gibi) değiştirmemizi sağlayan gizli sayfalar olup olmadığını da kontrol etmek istiyoruz. Bu sorulara yanıt bulmak için modem ve modemin donanım yazılımı üzerinde çeşitli kontroller gerçekleştirebiliriz.
Gizli yönetici hesaplarını bulmak için yapacağımız ilk iş, modemin telnet servisine bağlandıktan sonra cat /etc/passwd komutu yazarak mevcut hesapları kontrol etmek olabilir ancak işler her zaman düşündüğümüz kadar kolay olmayabilir. Birincisi, yönetim paneline erişmek için kullandığımız kullanıcı adı ve şifrenin telnet servisine erişmek için yetkisi olmayabilir veya telnet servisi (telnetd) modem üzerinde açık/yüklü olmayabilir.
Böyle bir durumda yapmamız gereken bir tornavida seti alarak modemi açmak ve üzerinde UART seri bağlantı noktası aramak olabilir. Şanslıysak 4 PIN’den oluşan bu bağlantı noktasını çok geçmeden tespit edebiliriz.
Tabii bu seri bağlantı noktası üzerinden modem ile iletişim kurabilmek için USB – TTL UART CP2104 çevirici gibi bir aygıta ihtiyaç duyacağız. Aygıtı bağlamak için öncelikle o dört pinden hangisi veri almak (RX), hangisi veri göndermek (TX) ve hangisi topraklama (GND) için kullanılıyor onu bilmemiz gerekiyor. Süreklilik testi sayesinde Dijital Avometre / Multimetre‘de siyah ucu toprağa (işaretli bir kutup), kırmızı ucu ise pinlere sırasıyla dokundurduğumuzda bir ses duyuyorsak o zaman bu pinin toprak (GND) pini olduğunu anlayabiliriz. Ardından RX, TX pinlerini ve baud oranını deneme yanılma yolu ile SecureCRT veya Putty ile tespit ederek komut satırına erişim sağlayabiliriz.
Bir diğer örnekte ise modemin yönetici arayüzündeki gizli sayfaları tespit etmek istiyoruz. Bunun için ilk iş, donanım yazılımını (bellenim) üreticinin veya internet servis sağlayıcısının web sitesinden indirmek olacaktır. Ardından strings aracını bu donanım yazılımı üzerinde çalıştırabiliriz. Eğer aracın çıktısı aşağıdaki örnekte olduğu gibi sayıca az html sayfa adı veriyorsa ancak biz arayüzde çok daha fazla sayıda html sayfa olduğunu biliyorsak, binwalk gibi farklı bir araç ile analizi bir adım ileriye taşıyabiliriz.
Donanım yazılımı analizi için biçilmiş kaftan olan binwalk aracı ile donanım yazılımını açtıktan (extract) sonra, çıkan dosyalar üzerinde strings komutunu çalıştırdığımızda çok daha fazla sayıda html dosya olduğunu görebiliriz.
rpCWMP.html dosyasının adından da anlaşılacağı üzere TR-069 yönetim protokolü ile ilgili ayarların yapıldığı sayfa olduğunu hemen anlayabiliriz. Sayfayı çağırdığımız zaman gelen internet servis sağlayıcısının Auto Configuration Servers (ACS) adresini, Charles Proxy aracının sistem üzerinde dinlediği adresi ve bağlantı noktası (port) ile değiştirip, Charles’a gelen istekleri de internet servis sağlayıcısının ACS adresine yönlendirdiğimizde, bu gizli sayfa sayesinde başarıyla ACS ile modem arasında gerçekleşen trafiği izleyebiliriz.
Peki donanım yazılımını analiz ettikten sonra Charlie Miller ile Chris Valasek‘in Cherokee Jeep’i hacklerken yaptıkları gibi donanım yazılımını manipüle edip (patching) cihaza yüklemek istersek, donanım yazılımını tekrar paketlemek için faydalabileceğimiz Firmware Modification Kit (FMK) aracından da kısaca bahsetmek gerekir. İlgili donanım yazılımının dosya sisteminde yer alan dosyalarını, FMK’da yer alan extract-firmware.sh betiği ile diske açtıktan ve değişiklikler yaptıktan sonra yine aynı araçta yer alan build-firmware.sh betiği ile paketlememiz mümkün. Bu sayede hedef cihazın imza kontrolü yapmadan donanım yazılımını güncellemeye izin verip vermediğini de kolaylıkla kontrol edebiliriz.
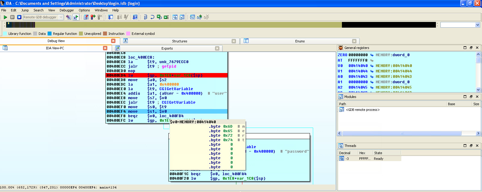
Statik olarak değil de dinamik olarak donanım yazılımında yer alan programları teker teker analiz etmek istiyoruz dersek de o zaman, QEMU öykünücüsü (emulator) ve IDA Pro aracı sayesinde aşağıdaki ekran görüntüsülerinde yer aldığı şekilde programları (örnek: login) detaylı bir şekilde analiz edebiliriz.
Çok daha fazlasını öğrenmek ve uygulamak istiyorum diyenleriniz için ise Abusing the Internet of Things: Blackouts, Freakouts, and Stakeouts kitabına bir göz atmalarını tavsiye edebilirim.
Bir sonraki yazıda görüşmek dileğiyle herkese güvenli günler dilerim.



























2 comments
Hocam size nasıl ulaşabilirim?
Sağ üst köşede yer alan iletişim sayfasından ;)